Passo 3: Com os títulos Liberados, a empresa dará Baixa nos valores pagos/recebidos, informando a forma de pagamento realizada. Dependendo da forma utilizada, o valor pode demorar para movimentar a conta corrente até 2 dias. Este período é chamado de Período de Compensação. Exemplo: Um cheque leva até 2 dias para Compensar, enquanto pagamentos em dinheiro realizados antes das 16 horas, compensam no mesmo dia. Ver
Capítulo 2.3.1 Lançamentos em Contas Correntes. Passo 4: No(s) dia(s) seguinte(s) à baixa, os lançamentos com compensação pendente, devem ter a compensação confirmada no sistema para que movimentem a conta corrente. Nesta etapa o usuário confirmará no extrato bancário se os valores foram movimentados e os confirmará no sistema. Ver
Capítulo 2.3.2 Consultas em Contas Correntes. Passo 5: Com a compensação realizada, o movimento na conta corrente foi lançado. O usuário deverá confrontar o relatório de movimentação de contas correntes no sistema com o extrato das movimentações da conta corrente no banco. Este processo de conferência é chamado de Conciliação. Ver
Capítulo 2.3.4 Movimentação de Contas Correntes.
2.1 Títulos
2.1.1 Ações - Títulos
Presence Domain: Financeiro: Financeiro > Títulos: Ações - Títulos
Ao abrir a janela de Ações, devemos selecionar quais ações desejamos realizar:
- INCLUSÃO
Clicando em incluir será exibida a tela através da qual incluímos títulos individuais de Contas a Pagar ou a Receber. Logo após a tela verifica-se a explicação dos campos
Utilize a legenda de botões.
Controle: Número auto numerativo gerado pelo sistema para cada título lançado.
Situação: Situação que se encontra o título consultado, como padrão um título lançado individualmente receberá a situação “Em edição” que é alterada conforme a execução dos processos explicados mais a frente.
Empresa: Deve ser selecionada a empresa/loja para qual será lançado o título.
Fornecedor: Selecione o fornecedor para qual será lançado o título.
Cadastro de Fornecedores: Clicando neste botão será exibido o cadastro de fornecedor para que seja selecionado o desejado.
Inversão: Inverte o responsável, no caso, de fornecedor para cliente e vise versa.
Data de Lançamento: Data em que o título foi lançado no sistema.
Documento: 1º Parte: Tipo de documento vinculado à dívida, N para nota fiscal, E para cupom fiscal e R para romaneio. 2 º Parte: Número do documento vinculado à dívida.
Parcela: Parcela da dívida a qual o título se refere.
Data de emissão: Data em que o título foi ou será emitido.
Vencimento original: Vencimento original do título, caso o mesmo seja prorrogado o vencimento original irá permanecer com a data de vencimento informada no lançamento do título.
Vencimento: Data na qual o título vence.
Valor: Deve ser informado o valor do título.
Saldo: Caso seja efetuada a baixa de parte do valor do título o campo saldo irá mostrar o valor que ainda não foi pago.
Indexador: Selecione o Indexador a ser vinculado ao título. O mesmo será preenchido automaticamente caso o título seja gerado através de outro lançamento.
Carteira: Selecione a Carteira a ser vinculada ao título. A mesma será preenchida automaticamente caso o título seja gerado através de outro lançamento. Exportado: Campo fora de uso.
Lote: Caso o sistema esteja parametrizado para gerar títulos a pagar quando for lançadas operações do tipo compra, o lote será automaticamente preenchido com o número de lote da compra inserida no sistema, podendo ser preenchido manualmente no caso de lançamentos individuais.
Número Auxiliar: Caso queira inserir um número auxiliar a fim de localizar o título em uma consulta futura, insira-o neste campo.
Plano de Contas: Selecione o Plano de contas a ser vinculado ao título. O mesmo será preenchido automaticamente caso o título seja gerado através de outro lançamento.
Conta Corrente: Selecione a conta corrente na qual será debitado o valor do título. A mesma será preenchida automaticamente caso o título seja gerado através de outro lançamento.
Conta contábil para débito: Selecione a Conta Contábil a ser debitada.
Conta contábil para crédito: Selecione a Conta Contábil a ser creditada.
CRITÉRIO DE BUSCA DE TÍTULOS
No módulo financeiro, temos três opções de busca de títulos para alteração de alguma informação anteriormente cadastrada ou até mesmo para alteração de situação do mesmo. Essas opções são explicadas abaixo:
1. Controle: Informe o número de controle do título que deseja alterar e clique no botão Localiza. O número de controle de cada título é gerado automaticamente na inclusão dos mesmos.
2. Número auxiliar: No lançamento do título é possível vincular um número auxiliar ao mesmo, basta informar este número na consulta para localizá-lo.
3. Documento: Caso o título a ser alterado esteja vinculado a um documento (nota fiscal de compra/venda, por exemplo), basta selecionar a Empresa/Loja, o fornecedor/cliente e informar o número do documento vinculado ao título e o número da parcela referente.
Abaixo visualizamos as telas de busca onde serão utilizados os critérios acima explicados. Utilizaremos como exemplo o tópico Alteração.
ALTERAÇÃO
Após localizar o título desejado, atualize as informações e clique em Salvar.
EXCLUSÃO
Após localizar e abrir a tela do mesmo com as informações basta clicar em excluir e confirmar.
PROCESSOS
Abaixo visualizamos a parte de processos.
LIBERAÇÃO
O processo de Liberação é realizado para desbloquear um título, permitindo que uma baixa seja feita.
A obrigatoriedade deste processo varia de acordo com a opção definida no parâmetro "[46] Baixa somente para os Títulos" e pode passar por validações de Controle Orçamentário, à depender do parâmetro [115] Método.
CANCELAMENTO
O processo de Cancelamento de título altera a situação do mesmo para Cancelado e zera os valores à pagar ou à receber do mesmo. O cancelamento pode ser feito quando for necessário Cancelar um título, mas deseja mantê-lo no sistema para consultas futuras.
BAIXA
A operação de baixa realizada por este botão é a Baixa-Simples, sem impacto na Conta-Corrente. Este processo de baixa pode ser utilizado para quitar uma permuta, por exemplo, onde o valor recebido de fato não entrará na conta corrente. Para baixar em Conta-Corrente, consulte os processos de Liquidação em Conta Corrente no capítulo
2.3 Contas Correntes
TROCA DE SITUAÇÃO
REABERTURA

Você pode precisar:
2.1.2 Consulta - Títulos
Presence Domain: Financeiro: Financeiro > Títulos: Consulta - Títulos
Por meio desta tela podemos consultar e visualizar uma listagem de títulos e realizar diversas operações em Lote nos títulos.
Ao acessar, a seguinte tela é aberta para a Filtragem:
Ordem 1, Ordem 2: Classifica os resultados por meio das opções definidas.
Modelo: Analítico ou Sintético, define o nível de detalhamento do relatório.
Consulta: Fluxo de Caixa, à Pagar ou à Receber, define o tipo dos titulos a serem exibidos, o tipo Fluxo exibe Ambos, à pagar e à receber.
Agrupamento: Quando o modelo Sintetico é exibido, esse filtro é disponibilizado para classificação dos resultados.
Grupo Múltiplos: permite restringir os resultados utilizando estes filtros para uma pesquisa mais especifica.
Grupo Responsável: permite escolher o destinatário do título.
Grupo datas: permite definir um intervalo de datas, emissão, vencimento ou lançamento.
Grupo Documento: permite filtrar um titulo pelo número da nota fiscal
Grupo conta corrente: se marcado, permite selecionar uma conta corrente para exibir os titulos vinculados a ela.
Grupo Informações Adicionais: permite incorporar no resultado os titulos de compras ou mostrar o 'valor original' dos titulos.
Verifique a legenda para os botões.
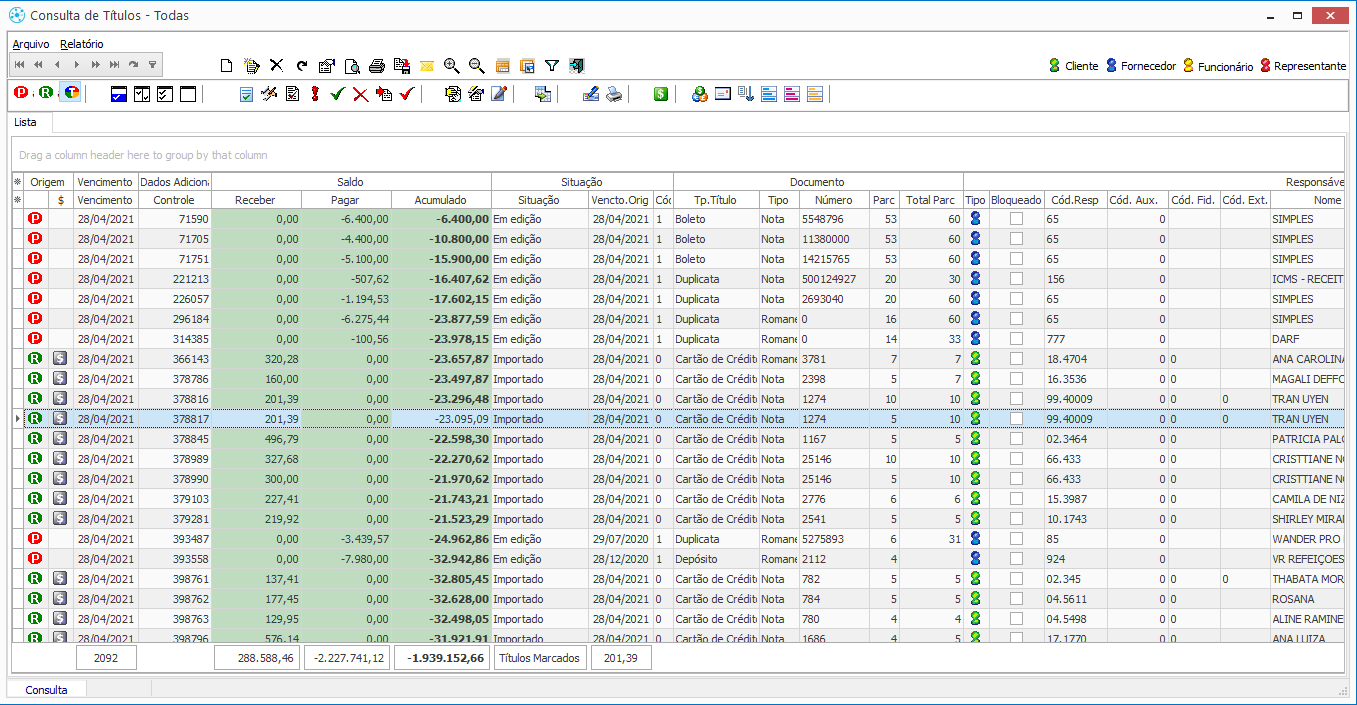
Ao clicar em Consultar, o resultado é exibido:
Legenda:
| Exibe os títulos à Pagar, à Receber ou Todos
|
| Classificam o destinatário do titulo por Tipo
|
| A posição de cada coluna no relatório pode ser modificada de acordo com a preferência do usuário, criando o layout desejado. Os layouts podem ser Gravados e Carregados por meio destes botões, localizados no topo da tela. Importante: No modelo Sintético, somente o layout padrão é utilizado. Não é possível carregar layouts. |
| Realiza o processo de Liberação de forma Individual - para um título selecionado - ou em Lote - para diversos títulos selecionados.
|
| Realiza o processo de Baixa de forma Individual - para um título selecionado - ou em Lote - para diversos títulos selecionados. Esta baixa, é uma Baixa Simples, que não movimentará o Contas Correntes. Pode ser utilizada para baixar permutas ou outras situações onde o valor de fato não movimente a conta corrente. |
| Realiza o processo de Liquidação de Conta Corrente de forma Individual - para um título selecionado - ou em Lote - para diversos títulos selecionados. As baixas em conta corrente realizadas neste processo já fazem a Compensação, movimentando a conta corrente. |
| Realiza o processo de antecipação de cartões - um guia completo para a operação pode ser encontrado abaixo. |
| Realiza o processo de Cancelamento de Título de forma Individual - para um título selecionado - ou em Lote - para diversos títulos selecionados. |
| Realiza o processo de Reabertura de Título de forma Individual - para um título selecionado - ou em Lote - para diversos títulos selecionados. |
| Realiza o processo de Limpeza de Títulos de forma Individual - para um título selecionado - ou em Lote - para diversos títulos selecionados. |
| Abre a janela de alteração de Situações do Título, alteração é feita de forma Individual - para um título selecionado - ou em Lote - para diversos títulos selecionados. |
| Realiza o processo de Autorização do titulo de forma Individual - para um título selecionado - ou em Lote - para diversos títulos selecionados. |
| Realiza a Manutenção em Lote das informações: Conta corrente (com exceção de títulos que possuem vínculo com Boletos Bancários), Carteira, Plano de Contas (quando apenas títulos a pagar ou apenas títulos a receber selecionados), Conta contábil, Centro de custos e Observação. |
| Permite a alteração da Taxa% do título de forma Individual - para um título selecionado - ou em Lote - para diversos títulos selecionados. |
| Permite a alteração de Juros, Multa e Descontos de forma Individual - para um título selecionado - ou em Lote - para diversos títulos selecionados. |
| Abre o utilitário de Títulos a partir do qual é possível realizar Programação, Duplicação de forma Individual - para um título selecionado - ou em Lote - para diversos títulos selecionados. A Renegociação de títulos é feita somente de forma individual |
| Abre a janela do Borderô de Cheques, a partir da qual é possível informar Nº do Borderô, Carteira e Plano de contas de forma Individual - para um título selecionado - ou em Lote - para diversos títulos selecionados. |
| Impressão de SOPAG de forma Individual - para um título selecionado - ou em Lote - para diversos títulos selecionados. |
| Consulta o Crédito do cliente selecionado.
|
| Operações de Boletos - Geração, Visualização, Impressão e envio por e-mail - de forma individual ou em lote.
|
| Gerar E-mail de Cobrança - Individual ou em Lote.
|
| Baixar Boleto - solicita o cancelamento do boleto no banco - de forma Individual - para um boleto selecionado - ou em Lote - para diversos boletos selecionados. |
| Não Protestar, Protestar e Sustar Protesto
|

Você pode precisar:
2.1.3 Liquidações - Títulos
Presence Domain: Financeiro: Financeiro > Títulos: Liquidações - Títulos
Em Liquidações consulta-se os títulos já liquidados. Abaixo visualizamos a tela do filtro e em seguida a tela que exibe o resultado da consulta. Filtro: Para esta tela aplica-se a explicação da tabela de explicações de filtros.
Resultados da consulta:
2.1.4 Logs de Títulos
Presence Domain: Financeiro: Financeiro > Títulos: Logs de Títulos
A tela Logs de Títulos exibe o registro de alterações nos títulos.
2.1.5 Recebimentos em Atraso
Presence Domain: Financeiro: Financeiro > Títulos: Recebimentos em Atraso
Em Recebimentos em Atraso consulta-se os títulos em aberto, a busca possibilita definir o número de dias em atraso. Abaixo visualizamos a tela do filtro e resultados da consulta.
2.1.6 Razão x Cliente - Título
Presence Domain: Financeiro: Financeiro > Títulos: Razão x Cliente - Título
O relatório de Razão X Cliente - Título exibe uma listagem de clientes com título em aberto, com a identificação Nome ou Razão Social, CPF/CNPJ e valor em aberto. O relatório pode ser filtrado pelo período de emissão desejado.
2.2 Visões
2.2.1 Cartões - Visões
Presence Domain: Financeiro: Financeiro > Visões: Cartões - Visões
Por meio deste relatório é possível conferir a situação dos recebimentos em cartão na empresa.
Ao acessar o relatório, a seguinte tela de filtro é aberta:
Grupo Múltiplos: permite aplicar filtros para restringir o resultado da consulta a somente resultados de um cartão ou administradora específicos ou de uma filial especifica.
Grupo Datas: permite filtrar o relatório em um intervalo de datas de emissão, lançamento ou vencimento original/programado.
Grupo responsável: permite filtrar o relatório buscando os resultados de um fornecedor, representante, cliente ou funcionário especifico.
Ao clicar em consulta, os resultados são exibidos:
2.2.2 Cheques
Presence Domain: Financeiro: Financeiro > Visões: Cheques
Por meio deste relatório é possível conferir a situação dos recebimentos em cheque na empresa.
Ao acessar o relatório, a seguinte tela de filtro é aberta:
Grupo Múltiplos: permite aplicar filtros para restringir o resultado da consulta a somente resultados de um plano de contas, situação, carteira, moeda, representante específico ou de uma filial especifica.
Grupo Datas: permite filtrar o relatório em um intervalo de datas de emissão, lançamento ou vencimento original/programado.
Grupo responsável: permite filtrar o relatório buscando os resultados de um fornecedor, representante, cliente ou funcionário especifico.
Ao clicar em consulta, os resultados são exibidos:
2.3 Contas Correntes
2.3.1 Lançamentos - CC
Presence Domain: Financeiro: Financeiro > Contas Correntes: Lançamentos - CC
Nesta opção é possível baixar Títulos à Pagar ou a Receber ou lançar operações de débito (a pagar) e de crédito (a receber) avulsas nas Contas Correntes cadastradas, alterando a forma desejada no campo 'Origem'. Clicando nesta opção a tela abaixo será exibida, em seguida verificamos a explicação do processo de lançamento.
Nesta tela aparecem dois novos botões:
Filtro de títulos (
): Consultamos os títulos a fim de selecionar qual(is) deverá(ão) ser incluso(s) no lançamento. Filtra saldo de conta corrente (
): Realiza-se a consulta do saldo da(s) Conta(s) Corrente(s) desejada(s).
Abaixo serão explicados os processos utilizando os botões acima mencionados.
- Botão Filtro de Títulos:
Clicando no botão Filtro de títulos a seguinte tela é exibida:
Através desta tela, filtraremos os títulos e selecionaremos qual(is) será(ão) incluso(s) no lançamento, um título também pode ser incluso individualmente por meio do botão Incluir (
).
Abaixo visualizamos a tela do resultado da consulta, onde são listados os títulos a pagar: Na parte superior da tela no canto esquerdo encontram-se os botões de seleção anteriormente explicada; em seguida temos o botão de baixa em bloco.
Baixa em Bloco (

): Aplicar em bloco: Insere todos os títulos selecionados no lançamento de forma individual.
Na parte inferior no canto esquerdo são exibidos dois totalizadores:
Saldo à Receber/Pagar: Exibe a soma dos valores dos títulos que são exibidos na tela e constam como Liberados.
Selecionados: Exibe a soma dos valores dos títulos que forem selecionados na tela.
Caso seja selecionado um único título a ser incluso no lançamento, ao clicarmos em Aplicar, a seguinte tela será exibida:
Utilize a legenda de botões.
Na tela acima se confirma os dados do título, informa-se o Tipo de Liquidação e confirma-se a operação clicando no botão Salvar. Os tipos de liquidações são listados ao clicar no botão que indica uma seta para baixo onde deverá ser selecionada uma das opções. De acordo com a opção selecionada os campos Valor Liquidação, Juros, Multa e Desconto serão ou não habilitados, caso sejam habilitados será necessário informar os valores referentes. Após clicar em Salvar o título selecionado será incluso no lançamento, abaixo visualizamos a tela onde já foi incluso um título utilizando o processo explicado.

É importante prestar atenção ao Tipo de Ação da Baixa, presente no rodapé da Tela. A baixa do título pode ser feita Já Compensando o valor na conta corrente ou de forma pendente, a fim de confirmar a Compensação do valor posteriormente. Para realizar uma baixa à compensar, mantenha a opção Ação como Preparar (

). Para realizar uma baixa já compensando o valor, altere a opção Ação para Liquidar ().
Caso seja mais de um o total de títulos selecionados para inclusão no lançamento, após finalizar a seleção e clicar em Aplicar em Bloco, será exibida a tela abaixo:
Utilize a legenda de botões.
Neste caso o Tipo de Liquidação obrigatoriamente será Pagamento Total, informe as Contas Contábeis e clique em Salvar para confirmar, abaixo visualizamos a tela do lançamento com dois títulos inclusos.
Utilize a legenda de botões.
- Botão Filtra Saldo de Conta Corrente:
Clicando no botão Filtra Saldo de Conta Corrente à tela abaixo é exibida:
Utilize a tabela de filtro.
Nesta tela realiza-se o filtro para consultar o saldo da(s) Conta(s) Corrente(s) desejada(s).
Abaixo visualizamos o resultado da consulta realizada a partir do filtro explicado acima. É possível também inserir lançamentos na Conta Corrente sem vinculá-los a títulos, este processo será explicado a seguir.
1. Após clicar em Lançamentos - CC, informe: Origem de Movimento (Pagar ou Receber), Data do Movimento; Tipo de Lançamento informe Avulso, Tipo de Movimento, Tipo de Documento e Conta Corrente.
2. Os campos Histórico e Nominal não são de preenchimento obrigatório;
3. Clique no botão incluir e a tela abaixo será exibida.
4. Selecione o Tipo de Liquidação e informe o Valor da Liquidação; Dependendo do Tipo de Liquidação selecionado será necessário preencher os campos Juros, Multa e Desconto.
5. Clique em Salvar e confirme, o lançamento será incluso na tela.
2.3.2 Lotes pendentes - CC
Presence Domain: Financeiro: Financeiro > Contas Correntes: Lotes pendentes - CC
Através desta opção consulta-se os lotes a Pagar ou Receber anteriormente lançados. Ao clicar na tela será exibida a tela de filtro mostrada abaixo.
Abaixo se visualiza a tela onde são apresentados os resultados da consulta.
Na parte superior são listados os lotes e na parte inferior os lançamentos realizados em cada lote, caso o lançamento esteja vinculado a um título, com um duplo clique é exibido o detalhamento do mesmo.
2.3.3 Saldos - CC
Presence Domain: Financeiro: Financeiro > Contas Correntes: Saldos - CC
Através desta opção consulta-se o(s) saldo(s) da(s) conta(s) corrente(s). Ao clicar no botão a tela abaixo será exibida.
Após realizar a consulta são exibidas as contas correntes filtradas e seus saldos conforme tela abaixo.
2.3.4 Movimentação - CC
Presence Domain: Financeiro: Financeiro > Contas Correntes: Movimentação - CC
Através desta opção consulta-se os lançamentos da(s) Conta(s) Corrente(s) desejada(s) e é possível realizar a Conciliação dos movimentos.
Clicando no botão a tela de filtro é exibida, abaixo se visualiza a tela.
Neste filtro é disponibilizado um novo item para realizar a consulta, vide tabela abaixo:
Concilados: Filtra somente os lançamentos que constam como Conciliados.
Não Conciliados: Filtra somente os lançamentos que constam como não Conciliados.
Todos: Exibe todos os lançamentos, tanto os Conciliados como os não Conciliados.
Abaixo se visualiza a tela onde são exibidos os lançamentos.
No centro, onde são listados os lançamentos é exibida a coluna Conciliado, basta dar um duplo clique para marcar (indicando a Conciliação) ou desmarcar a opção, após realizar a alteração clique no botão Salvar ou Cancelar que é exibido no canto direito superior da tela. Nesta tela são exibidos novos botões os quais são explicados abaixo.
Conciliados (

): Filtra os lançamentos Conciliados
Não Conciliados (

): Filtra os lançamentos Não Conciliados
Todos (

): Exibe todos os lançamentos, independente se consta como Conciliado ou não.
Estorno (

): Realiza estorno do lançamento selecionado, incluindo um novo lançamento no mesmo valor, porém com operação contrária.
Detalhes Transferencias (

): Exibe detalhes de uma transferência entre Contas Correntes realizada.
2.3.5 Gestão de Pré-datados
Presence Domain: Financeiro: Financeiro > Contas Correntes: Gestão de Pré-datados
Através desta opção consulta-se todos os lançamentos da(s) Conta(s) Corrente(s). Ao clicar no botão a tela de filtro é exibida, abaixo se visualiza a mesma. Para realizar o filtro utilize a tabela de filtro.
Abaixo visualizamos o resultado da consulta.
Na parte superior são listadas as Contas Correntes cadastradas no sistema, na parte inferior são listados os lançamentos da conta selecionada de acordo com o filtro. Caso o lançamento esteja vinculado a um título, com um duplo clique será exibido o lançamento e dando um duplo clique no mesmo será exibido os detalhamentos do título.
2.4 Análise de Resultado
2.4.1 Contas de Resultado
Presence Domain: Financeiro: Financeiro > Análise de Resultado: C ontas de Resultado
Clicando nesta opção a tela abaixo é exibida onde são listadas as Contas/Demonstrativos já cadastrados sendo possível incluir um novo, alterar ou excluir um já cadastrado.
O cadastro de uma Conta de Resultado com o Tipo “Receita” somente é realizado se a empresa possui outro modo de renda além de vendas. O Tipo de Resultado “Rateio” deve ser utilizado para cadastrar uma Conta de Resultado que será utilizada nos Planos de Contas que se referem às despesas da Retaguarda, neste caso o sistema irá ratear as despesas da Central para as Lojas proporcionalmente em relação ao total de venda de cada loja.
Após cadastrar as Contas de Resultados desejadas, as mesmas devem ser vinculadas aos Planos de Contas referentes. Clicando em incluir a tela abaixo é exibida onde são efetuados os novos cadastros.
2.4.2 Análise de Resultado
Presence Domain: Financeiro: Financeiro > Análise de Resultado: Análise de Resultado
Clicando nesta opção será exibida a tela de filtro.
Neste filtro aparecem um novo item o qual será explicado abaixo.
Percentual: Deve ser informado o percentual o qual será utilizado pelo sistema para calcular o rateio explicado no item anterior.
Para os demais itens utiliza-se a tabela de filtro. Após realizar o filtro e consultar serão exibidos os dados, abaixo é exibida a tela onde são informados os resultados da consulta
Vendas: Total de vendas da loja no período selecionado.
Impostos Federais: O valor é calculado conforme as porcentagens informadas nos parâmetros. Parâmetros>Operação>Financeiro>Analise de Resultado parâmetros de 96 até 99.
ICMS: Total de ICMS sobre as vendas no período selecionado.
Vendas Líquidas: Total de vendas subtraído de Impostos Federais e ICMS.
CMV: Custo Médio da mercadoria.
Lucro Bruto: Total de Vendas Líquidas subtraído o cmv.
%Lucro Bruto: Porcentagem que o lucro bruto representa em relação ao total de vendas.
Despesas: Em despesas serão listadas as Contas de Resultado cadastradas como despesas e os valores serão de acordo com os títulos que estão vinculados aos Planos de Conta vinculados as Contas de Resultado. Os títulos são considerados a partir do momento que são cadastrados, de acordo com a data de Emissão, não considerando fatores como Baixa e Vencimento.
Total de Despesas: É exibido o total de despesas de cada loja e o total das lojas na última coluna.
%Total de Despesas: Porcentagem que o total de despesas representa em relação ao total de vendas.
Lucro Operacional: Lucro Bruto subtraído do total de despesas.
%Lucro Operacional: Porcentagem que o lucro operacional representa em relação ao total de vendas.
Outras Receitas: São listadas as Contas de Resultado cadastradas como receita, os valores serão de acordo com os títulos que estão vinculados a Planos de Conta vinculados as Contas de Resultado.
Total de Outras Receitas: Totalizações dos valores exibidos em outras receitas.
Despesas Rateadas: Despesas da Retaguarda rateadas entre as lojas.
Lucro Líquido: Lucro Operacional somado de Outras Receitas e subtraído das Despesas Rateadas.
%Lucro Líquido: Porcentagem que o Lucro líquido representa em relação ao total de vendas.
2.5 Consultas
2.5.1 Boletos para franquias
Presence Domain: Financeiro: Financeiro > Consultas: Boletos para Franquias
Nesta tela é possível consultas os boletos gerados para as franquias.
Ao abrir a tela, a seguinte janela de filtro é exibida:
Após filtrar, a janela de resultados é exibida:
Nesta tela serão exibidos os títulos em uma listagem, contendo dados importantes para identificação dos mesmos. Os botões Visualizar Boleto e Visualizar Danfe, estão disponíveis no canto superior direito da janela.
2.6 Orçamento
2.6.1 Controle Orçamentário
Verifique o item 1.3.1 deste manual.
2.7 Encontro de Contas
2.7.1 Contas
Presence Domain: Financeiro: Financeiro > Encontro de Contas: Contas
Por meio desta tela, realizamos o encontro de títulos. O encontro de títulos possibilita utilizarmos um título à receber (crédito) de um fornecedor para abatermos um título a pagar do mesmo.
Ao acessar a tela, a seguinte janela é apresentada:
Ao clicar em Incluir, 2 botões ficarão disponíveis:
Incluir Titulo Individualmente (

): inclui um titulo por vez.
Incluir Títulos em Bloco(

): inclui um lote de titulos.
Após selecionar o modo de inclusão, uma janela de pesquisa será aberta para o usuário buscar e selecionar os Titulos à Pagar.
- Selecione o titulo, informe o tipo de liquidação e clique em Salvar para aplicar o titulo a pagar. O titulo será apresentado em tela:
- Uma vez que os títulos à pagar sejam inseridos, clique uma vez na grid Contras a Receber e repita o procedimento para inserir os títulos a receber.
- Clique em salvar para finalizar.
Uma janela será aberta informando o número do Encontro gerado:
2.7.2 Movimentos
Presence Domain: Financeiro: Financeiro > Encontro de Contas: Movimentos
A tela permite conciliar um movimento de seu extrato bancário com um título no sistema.
A seguinte tela é aberta ao acessar:
No grid Contas, clique em Incluir e em seguida utilize os botões Inclusão Individual ou Inclusão em Bloco para pesquisar os títulos.
Uma vez adicionados que os títulos à pagar ou receber foram adicionados, para adicionar um movimento de seu extrato da CC, clique no botão Incluir, localizado no grid 'Lançamento Conta Corrente'.
Preencha os dados do lançamento e clique em gravar para aplicar o lançamento da CC.
Clique em Salvar para finalizar a operação.
Uma janela com o número do movimento gerado será apresentada.
2.7.3 Consulta - Contas
Presence Domain: Financeiro: Financeiro > Encontro de Contas: Consulta - Contas
Esta função permite consultar um encontro de contas realizado pesquisando pelo número do encontro.
Ao acessar, a seguinte tela é apresentada:
Após pesquisar, o resultado da pesquisa será apresentado:
2.7.4 Consulta - Movimentos
Presence Domain: Financeiro: Financeiro > Encontro de Contas: Consulta - Movimentos
Esta função permite consultar um encontro de movimentos realizado pesquisando pelo número do movimento.
Ao acessar, a seguinte tela é apresentada:
Após pesquisar, o resultado da pesquisa será apresentado:
2.8 Processos
2.8.1 Emissão de Solicitação de Pagamento
Presence Domain: Financeiro: Financeiro > Processos: Emissão de Solicitação de Pagamento
Por meio deste relatório, é possivel consultar e ter o controle de todos os pagamentos à realizar no dia, Ao abrir a tela, a janela de pesquisa será apresentada:
Após filtrar, o resultado será apresentado:
Nos resultados, os títulos de 'Ananda' e 'Presence' já foram liquidados, enquanto o título 'Simples' ainda possui valor à pagar.
3. Conciliação de Cartões
Este módulo foi tratado em um manual a parte.
Você pode precisar:
4. Crediário
Este módulo foi tratado em um manual a parte.
Você pode precisar:
5. Contábil
Este módulo foi tratado em um manual a parte.
Você pode precisar: