Este material tem como objetivo apresentar a tela Direitos de Acesso Geral e como utiliza-la no sistema Presence Domain
Sobre:
Utilizaremos esta ferramenta para configurar as Permissões de Acesso de um Usuário ou de um Grupo de Usuários. Essa permissão libera ou bloqueia o usuário em questão para acessar telas, realizar consultas, edições, exclusões, imprimir relatórios, entre outras ações.
O Acesso a ferramenta, pode ser feita por meio do caminho:
Presence Domain > Utilitários: Controles > Controle de Acesso: Direito Acesso Geral
Interface
A ferramenta permite a configuração dos acessos para um usuário especifico ou grupo de usuários especifico e para isso, podemos definir no campo 'Visualizar' como trabalharemos a configuração.
Por padrão, a tela abre com a visualização por 'Usuários', mas é possível muda-la para 'Grupos'.
Na linha abaixo, o campo 'Filtrar Por', nos permite buscar o cadastro que desejamos. Explicarei item a item, iniciando pela Visualização por Usuários:
[Filtrar por]:
- Série/Código: permite filtrar um cadastro pelo Código da Loja a qual o usuário foi cadastrado ou pelo código interno do cadastro.
- Usuário:, permite a busca pelo Nome de usuário para login no sistema.
- Nome Completo: permite buscar o cadastro pelo nome.
Os cadastros são apresentados na Guia Usuários.
Na visualização por Grupos,
[Filtrar por]:
- Série/Código: permite filtrar um cadastro pelo Código da Retaguarda onde o grupo foi cadastrado, seguido do código interno do cadastro do grupo.
- Grupo: permite filtrar o cadastro pela descrição do gruupo
Os cadastros são apresentados na Guia Grupos.
A tela nos Permite Selecionar um 'Usuário' ou 'Grupo' e em seguida, ao selecionar um 'formulário/tela', visualizar quais acessos o usúario ou grupo possui.
As permissões que o usuário ou grupo possuir serão apresentadas no grupo 'Ações do Usuário ou Grupo' à esquerda. As ações disponíveis em um formulário são apresentadas no grupo 'Ações Disponíveis' à Direita. No exemplo acima, nosso usuário Caixa pode realizar todas as ações na tela CRM, exceto Excluir cadastros e acessar o Designer.
A guia Formulários, permite selecionar diretamente um formulário e visualizar todos os usuários ou grupo que possuem acesso à ela.
Para configurarmos as permissões, basta selecionarmos a 'Ação' desejada e move-la para esquerda, para o grupo Ações do Usuário ou Grupo, garantindo que o usuário ou grupo possa realizar a ação especifica, ou para a direita, para o grupo Ações Disponiveis, fazendo com que o usuário ou grupo específico não realize essa Ação. A operação é feita por meio dos botões de movimentação Maior > e Menor <, para mover uma ação individualmente ou "MaiorMaior" >> e "MenorMenor" << para mover todos os itens em lote para a esquerda ou direita.
A tela também disponibiliza algumas funções pré-programadas, por meio de 3 botões disponíveis no topo:

[Dar direitos Totais]: Garante a um usuário ou grupo específico permissão para acessar todas as telas e realizar qualquer operação que a tela possibilite.
[Remover Direitos]: Retira todos os acessos de um usuário ou grupo específico.
[Copiar Direitos]: Possibilita Copiarmos toda a parametrização de direitos de acesso que já foi feita para um usuário ou grupo e repliquemos para outro usuário ou grupo que terá os mesmos acessos. Economizando tempo.
É possível ordenarmos Cada coluna nesta janela em Ordem Crescente, Decrescente para os campos numéricos e Alfabética Crescente ou Alfabética Decrescente nos campos alfanuméricos.
A ordenação é feita segurando a tecla CTRL e clicando na coluna Desejada.
O primeiro clique faz a ordenação Crescente ou Alfabetica Crescente, um segundo Clique faz a ordenação Decrescente ou alfabetica decrescente e um terceiro clique, desfaz as ordenações retornando a tela ao Padrão, como exemplificado na imagem acima.
Agora que conhecemos a Interface da tela, explicarei a Lógica para Garantir Permissões e para Remover Permissões.
Lógica para Garantir ou Remover Acessos
Todo Usuário no sistema está vinculado a um Grupo de Usuários.
Quando o Usuário acessa o Sistema, o sistema verifica quem é o Usuário, em qual grupo o Usuário está, e Exibe para o mesmo todas as telas Permitidas ao Usuário OU para o Grupo que ele pertence.
Portanto, meu gestor pode não ter garantido acesso à tela Consulta de NF-e ao meu Usuário, porém, caso tenha garantido este acesso ao grupo de usuários que eu pertenço, eu terei acesso a tela.
Isso significa, resumidamente, que se eu quero Garantir que meu usuário acesse uma tela específica eu posso Dar Direitos ao Usuário ou ao Grupo que ele pertence, mas se eu quero Remover Acessos, devo retirar a permissão de ambos, do Usuário E do Grupo.
Já conhecemos a Interface e a Lógica, como utilizar a ferramenta?
Configurando Acessos
Neste exemplo, vamos supor que um gerente entrou em contato e informou que o usuário PRESENCE1 não pode ter acesso à tela Lançamento de NF-e, pois ele fará somente Consultas por meio da tela Consulta de NF-e.
O primeiro passo é utilizarmos o campo Pesquisa para localizarmos a tela e anotarmos o Número da Tela. Isso facilitará muito a identificação da tela correta na listagem presente em Direitos de Acesso.

Identificamos que o numero da tela é 34008.
Em seguida, como desejamos Retirar Acessos, precisamos saber a qual Grupo o usuário Presence1 pertence, pois precisaremos remover os acessos de ambos os lugares.
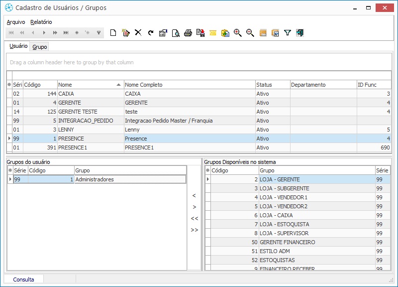
- Acesse: Presence Domain > Utilitários: Controles > Controle de Acesso: Usuários/Grupos.
- Localize o usuário na listagem e verifique no grupo Grupos de Usuário a qual grupo ele pertence.
Podemos Identificar que o usuário pertence ao grupo: 4-Loja - Vendedor1.
Agora realizaremos a Configuração do Direito de Acesso.
- Acesse: Presence Domain > Utilitários: Controles > Controle de Acesso: Direito Acesso Geral
- Localizare o Usuário desejado.
- Classifique a listagem de telas por Ordem Numerica e localize a tela que desejamos, número 34008.
- Após selecionar a tela, jogaremos todas as ações para o grupo a direita, por meio do botão Mover todos >>.
Agora repetiremos o procedimento para o Grupo.
- No modo de visualização, escolheremos Grupos.
- Classificaremos a coluna código por ordem crescente e selecionaremos o grupo 4.
- Em seguida, Classificaremos a listagem de telas por Ordem Numerica novamente e localizaremos a tela que desejamos, número 34008.
- Após selecionar a tela, removeremos todas as ações do grupo, clicando no botão para mover todas as ações para a Direita.

A operação foi finalizada.
Após a Replicação das alterações para a loja, o usuário Presence1 não terá acesso à tela Lançamento de NF-e.